Při tvorbě webů se občas setkáme se situací, kdy se náš nový klient při dokončení webu obává poskytnout přístupové údaje k doméně. Web tím pádem nelze pohodlně přepnout z vývojové verze do plnohodnotného režimu. Nastává kratší nebo i delší vysvětlování. Obavy klientů chápeme. Doména je sice ,,jen ta adresa v prohlížeči„, ale za jejím provozem se skrývá hned několik věcí, které můžou firmě způsobit technický, až existenční problém. V tomto článku vám vysvětlíme, proč je potřeba doméně alespoň občas (myšleno max 1x za rok) věnovat trochu péče. Registrace domény je dnes hračka na pár kliknutí, ale ignorace emailů, které např. vyzývají ke kontrole platnosti údajů, se opravdu nevyplácí.
Jak na registraci domény – z čeho se skládá doména
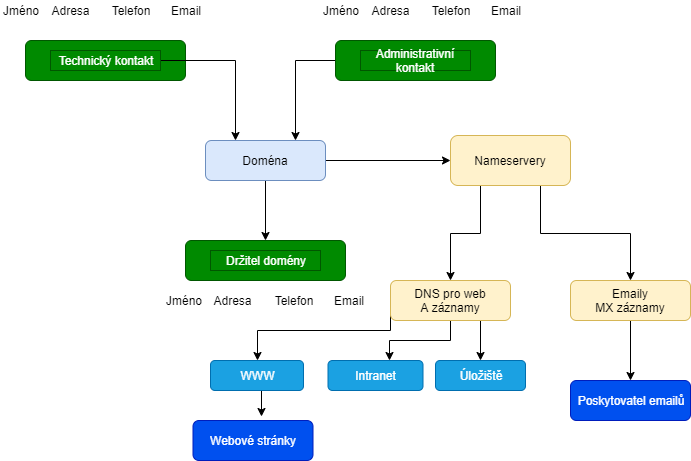
Samotná doména je, laicky řečeno, záznam v databázi u registrátora domén (v případě CZ domén u NIC.cz). Pokud se ale podíváme trochu detailněji, u registrace domény se vyplňují také kontaktní informace. Fakticky doména obsahuje 3 kontaktní údaje a to na držitele domény, administrativní kontakt, a technický kontakt.

Držitel doménového jména
To je majitel domény, který má jediný právo doménu převést na jiného majitele. Lze to udělat několika způsoby (viz níže). Držitel je pouze 1 osoba, fyzická či právnická.
Administrativní kontakt
Právnická či fyzická osoba, která může s doménou nakládat (ale nemůže ji převést na jiného majitele). Může ale například měnit registrátora.
Technický kontakt
Právnická či fyzická osoba, která může měnit pouze technické nastavení domény (například DNS servery apod., viz informace níže).
Technické aspekty domény
Kromě výše uvedených údajů administrativního či vlastnického charakteru jsou ke každé doméně vázány také údaje nutné pro provoz různých služeb. Webových stránek, emailů, atd.. Tzv. nameservery (jmenné servery) obsahují informace o tom, kdo provozuje vaše emaily, nebo u koho jsou umístěné webové stránky. Jednoduše řečeno nameserver je jedna velká databáze, která určuje, kdo pro vaši doménu spravuje jaké služby. Zde je nutné podotknout, že nameservery mohou být umístěné pouze u 1 poskytovatele služeb. V praxi občas nastává problém, kdy například interní IT specialista potřebuje mít možnost měnit nastavení emailů, a webařská firma zase nastavení webu. Majitel domény si musí vybrat, komu dá důvěru, kdo je primárně zodpovědný. Druhé straně pak nezbývá v případě změn nic jiného než poslat správci email s žádostí o změnu. Jak už jistě chápete, logicky jsme z mnoha důvodů rádi, když máme všechny služby pod jednou střechou.

Na obrázku výše je vidět kompletní schéma, jak funguje doména a její provoz. Zelené jsou administrativní kontakty, které by měl spravovat majitel, nebo důvěrná osoba. Žluté jsou aspekty pro technickou správu domény, které by měla spravovat agentura nebo interní IT správce, případně ten, kdo řeší web a emaily. Ideálně pod 1 střechou! Modré jsou pak konkrétní služby, které mohou mít libovolného poskytovatele. Web může být od SEMTIX.cz, maily od Google, Microsoftu, Seznamu nebo od kohokoliv jiného.
Jak na změnu webu od jiné firmy
Vidíte, že se změnou nameserverů, změnou poskytovatele webového řešení, ani změnou emailů ale nepřicházíte o to zásadní – vlastnictví domény. I když má webařská firma (SEMTIX.cz) kompletní přístup k administraci domény, nic zásadního se stát nemůže. Pokud jakoukoliv firmu, co vám dodává web či email pustíte do svého nastavení domény, vlastnictví se nedá změnit! Zároveň to je největší překážka, pokud údaje o doméně nemáte v pořádku. Co ale nikdy nemůžete vzít zpět, je vlastnictví domény, které jste převedli (dobrovolně, chybou, nebo podvodem) na někoho jiného. A právě vlastnictví domény bývá zejména u starších domén často velký problém díky neaktuálnosti údajů. Proč? Protože hlavním způsobem, jak převést doménu pod jiného majitele, je jednoduché odkliknutí emailu uvedeného u majitele domény. A proč je to problém? To se pokusíme shrnout formou otázek a odpovědí níže.Věříme, že vás odpovědi navedou na to, proč je důležité udržovat kontakty stále aktuální.

Nejčastější dotazy a myšlenky týkající se domén
Co znamená AUTH-ID nebo nějaký kód, co mi právě přišlo na email?
AUTH-ID, neboli autentikační kód, je mechanismus, kterým jako majitel domény potvrzujete, že technickou správu doménu může převzít například SEMTIX.cz. Pokud jsme se tak domluvili, pošlete nám kód, který dorazil do emailu, a dále se nemusíte u domény o nic starat. Pokud vám takový email přišel a nevíte vůbec nic o změnách na své doméně, email ignorujte, nebo nás informujte.
Co znamená, že po mě chcete změnit A DNS na 3.120.81.58?
Znamená to, že v rámci obrázku výše změníme IP adresu tak, aby ukazovala na váš nový web, který hostujeme u nás. Nic jiného se nemění. Vaše emaily stále fungují, a rozhodně se nemění majitel domény.
Můj přístup [na Active24, Regzone, AspOne, Godaddy] vám nepošlu, bojím se o doménu
Nebojte se! Chápeme majitele domény, kteří nemají technické znalosti týkající se domén. Z výše uvedených informací vyplývá, že nemáme žádnou možnost, jak změnit majitele domény. Pokud byste chtěli doménu prodat a požádali nás o pomoc, i tak bychom museli mít vaši plnou moc (pro odeslání datovou schránkou na CZ.NIC), nebo přístup do vaší emailové schránky.
Doména byla registrována na freemailu (Gmail, Hotmail, Quick, Tiscali apod) a k mailu už nemám přístup
Zde bychom na vašem místě velice zpozorněli. Proč? Pokud je jako majitel uvedena doména například freemailu (quick.cz a další), který jste roky nepoužívali, po určité době je nepoužívaná mailovka deaktivována a uvolněna jiným zájemců. Fakticky se tak nový majitel emailové schránky může stát majitelem domény (respektive může měnit, nebo potvrzovat všechny údaje). Urychleně si zkontrolujte případně vyřešte vlastnictví domény, resp. změťe údaje přímo přes nic.cz. Jinak se Vám může stát, že o doménu jednou skutečně přijdete.
Doménu jsem registroval na starou firmu, ale tu doménu jsem nechal propadnout
Obdobný případ jako u freemailu. Může nastat situace, kdy máte doménu, u které je uvedený email z domény, kterou již nevlastníte. S velkou pravděpodobností již tuto doménu vlastní spekulant nebo jiný majitel. Seznamy neobnovených domén jsou veřejně k dispozici a je to pro obchodníky s doménami velmi zajímavé čtení, věřte tomu. Co v takovém případě brání novému majiteli domény v tom, aby si nastavil příjem emailů, a zažádat o převod vlastnictví pod sebe?
Komu patří doména? Kde si zjistím informace, kdo vlastní doménu?
Dnes to již nezjistíte, jedině si můžete koupit historické údaje o doménách. Po vstupu platnosti nového nařízení o ochraně osobních údajů má k takovým údajům přístup pouze registrátor, a majitel domény. Pokud si chcete ověřit, jestli máte údaje v pořádku, vyplňte formulář na https://www.nic.cz/whois/. Na email majitele dorazí aktuální informace o majiteli. Pokud jste to vy, dorazí k vám. Pokud ne, nedozvíte se to.
Jak zjistím, že mám u mé domény v pořádku údaje ?
Nejlehčí způsob je, pokud se přihlásíte ke svému registrátorovi do administrace domén (my používáme Subreg), tam si v seznamu domén kliknete na editaci a všechny údaje o majiteli uvidíte. Můžete je spravovat. Pokud už si nepamatujete, u koho jste doménu registroval, jděte na formulář v předchozím odstavci, vyplňte jej a doufejte, že Vám dorazí email s údaji o doméně. Pokud ne a ne dorazit, zkuste se podívat ještě do složky se spamem, než začnete definitivně řešit opravu údajů domény přes úředně ověřený podpis.
Proč chcete spravovat i nameservery … nestačí vám změnit IP adresa webu?
Správa nameserverů nám umožňuje například jednodušší převod vašeho webu na rychlejší webhosting. Nebo změnu poskytovatele emailů, pokud nejste s tím svým spokojeni (například mnoho spamu). Pokud nemáte svého vlastního IT správce, svěřte to nám. Věřte tomu, že to má své výhody, a že svoji práci dobře známe.
Jak zjistím IP adresu mého webu?
Velmi se nám osvědčil nástroj DnsChecker. Jednoduše tam zadáte doménu a vyberete typ nameserver záznamu (Ano, toho žlutého nastavení v obrázku výše). Pokud si zadáte A záznam (Adresa), řekne Vám to IP adresu, na které ,,sedí“ Váš web. Pokud dáte MX (Mail eXchange), dozvíte se, u koho máte emailové řešení. Viz náš web a naše emaily
Co když tam vidím pokaždé jiné IP adresy?
Pak to znamená, že máte poměrně robustní řešení webhostingu, kdy je web dostupný na různých adresách. Také se zde nechá sledovat z různých míst celého světa, jak se mění IP adresa vašeho webu v případě, že například dokončujete nový web. Teprve až když všechna místa na světě směřují na jedinou IP adresu, můžete říci, že máte nový web, resp. v té chvíli jej všichni na světě vidí stejně :) .
Pokud potřebujete řešit problematiku domén, nebo webhosting, nebojte se a kontaktujte nás.


